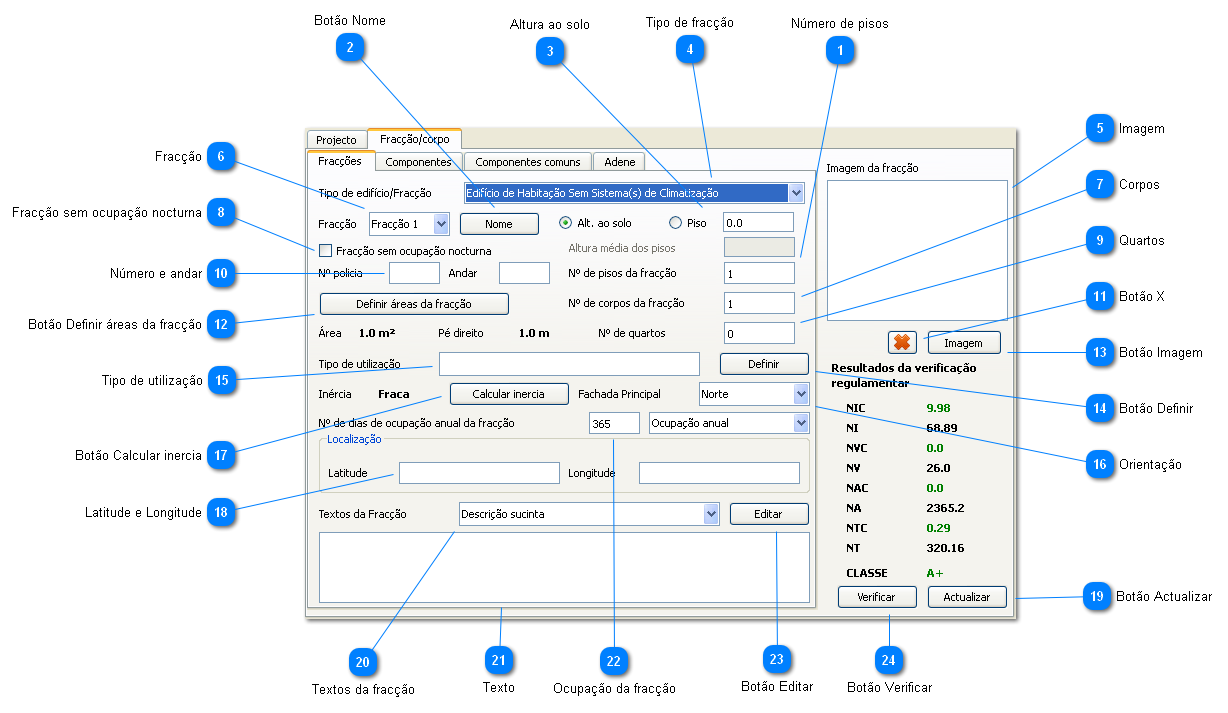
Dados da fracção

 
Dados da fracção
1

Número de pisos

Define o número de pisos da fracção (não do edifício)
 
2

Botão Nome

Permite alterar o nome da fracção
 
3

Altura ao solo

Define a altura ao solo da fracção por introdução directa ou especificando qual o piso e altura média dos pisos.
 
4

Tipo de fracção

Define de que tipo é a fracção em estudo.
 
5

Imagem

Mostra a imagem da fracção que vai ser exportada para a ADENE.
 
6

Fracção

A fracção activa
 
7

Corpos

Define o número de corpos da fracção. Utilizado, por exemplo, quando temos moradias com diversos corpos separados fisicamente.
 
8

Fracção sem ocupação nocturna

Permite especificar que uma fracção não possui ocupação nocturna. Normalmente usado para fracções de serviços-
 
9

Quartos

Define o número de quartos da fracção.
 
10

Número e andar

O número de polícia e andar da fracção. Usado na construção da morada.
 
11

Botão X

Remove a imagem da fracção
 
12

Botão Definir áreas da fracção

Usado para calcular a área, pé direito e volume da fracção
 
13

Botão Imagem

Especifica a imagem da fracção para exportação para a ADENE.
 
14

Botão Definir

Altera o tipo de utilização da fracção
 
15

Tipo de utilização

O tipo de utilização da fracção
 
16

Orientação

Define a orientação da fachada principal da fracção.
 
17

Botão Calcular inercia

Define os elementos de massa da fracção. Aconselha-se o cálculo da inércia só após a introdução de todas as envolventes para poder utilizar o cálculo automático.
 
18

Latitude e Longitude

As coordenadas para exportação para o site da ADENE. Deve-se especificar no mesmo formato requerido no site da ADENE.
 
19

Botão Actualizar

Actualiza os cálculos da verificação regulamentar.
 
20

Textos da fracção

Selecciona qual o texto que está a mostrar
 
21

Texto

Mostra o texto seleccionado
 
22

Ocupação da fracção

Define o número de dias de ocupação anual da fracção
 
23

Botão Editar

Edita o texto seleccionado
 
24

Botão Verificar

Verificação dos dados da fracção. Permite encontrar alguns erros e avisos para ajudar o utilizador. Não dispensa o utilizador verificar se se esqueceu de algo.